# 在线安装

# 概述

用户通过选择Docker安装/K8S安装两种自动化方式选择本机的版本配置,基于平台自动化环境检测、自动化部署实现自动化安装。此方式将安装模式可视化,适用于中小团队的开发场景以及中小项目场景,实现在启动配置上一键部署平台的功能。操作方便快捷,更加适用于团队的使用情景和使用方式

# 本内容你将获得

  • 环境验证和启动
  • 服务器配置和检测
  • 自动化脚本下载
  • 可视化自动部署
  • 可视化自动安装
  • 可视化日志和运维

# 前置条件

  • 本地服务器运行环境必须满足中台所需,如CPU环境、内存环境等
  • 本地的配置信息必须有效,如Mysql、Redis、minio的信息等,安装查看

# 安装架构设计


安装流程说明

  • 运行环境检查(CPU环境、内存环境、Docker环境)
  • 检测配置正常(Mysql环境、Redis环境、minio环境)
  • 用户选择中台安装方式触发,包括Docker/K8S
  • 自动化sql/yaml脚本下载
  • 自动化配置镜像(镜像仓库名、镜像标签、镜像ID、镜像大小及镜像创建日期)
  • 自动化配置容器(容器名、域名)

# 下载安装包

请确认是否安装jdk11,这里推荐yum安装,命令如下(以centos7.x)为例:

# 更新yum(重要)
yum update

# 查看可安装的jdk11
yum list |grep java-11

# 安装必要的(-y表示安装过程中都默认yes)
yum install -y java-11-openjdk.x86_64

下载安装包,通过wget命令,如下:

wget http://data.linesno.com/alinesno-cloud-platform-install-boot/alinesno-cloud-platform-install-boot-2.1.2-RC.jar

运行安装程序,这里的端口是28080,注意端口开放:

# 启动
java -jar alinesno-cloud-platform-install-boot-2.1.2-RC.jar

运行成功访问:http://xxxxx:28080,修改成自己的IP地址即可

以下为安装教程视频,点击查看运行效果:

asciicast (opens new window)

# 安装步骤

安装器是ACP中台服务(Alinesno Cloud Platform)的一键便携式安装模式,是业务应用生命周期管理和监控的新一代中台安装器服务,以下为安装步骤说明, 主要包括:

  • 环境检查
  • 选择套件
  • 配置环境
  • 安装方式
  • 安装模型
  • 安装完成

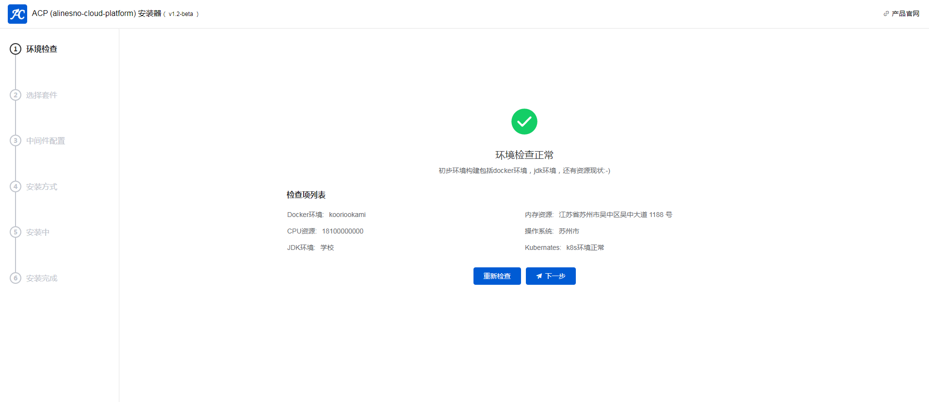
# 环境检查

环境检查主要是针对于ACP所需的环境构建,这里主要包括Docker/JDK/CPU资源/内存资源几项,如下图:

配置说明:

  • 运行环境的动态检测是自动化安装的前提
  • 基于服务器对本机的初步环境构建
  • 判断本机操作系统、Docker环境、JDK环境、内存资源、CPU资源等资源现状
  • 基于环境资源的动态变化,可进行重新检查,系统提示服务检查通过可进行下一步

# 选择套件

选择套件主要是针对于ACP不同体系的版本配置,版本的升级伴随着体系结构的升级迭代,如下图:

配置说明:

  • 中台安装模型基于不同版本,不同的安装配置,同时需要不同的PaaS层支持
  • 平台针对于不同技术研发体系、研发中台体系、数据治理运营及自动运维体系提供三种不同功能配置的基础版本、专业版本及旗舰版本
  • 团队可根据开发需求选择一版本

# 配置环境

配置环境主要是针对于ACP运行的基础配置,这里主要包括mysql/redis/minio几项,有状态的服务中台不建议使用容器化配置,如下图:

配置说明:

  • mysql使用8.+版本,这里不建议使用mysql5.7
  • mysql建议单独安装,不建议混用其它系统
  • mysql需要有数据库创建和表创建的权限,注意分配,开发环境建议使用root用户
  • redis可不配置,默认则使用平台运行的redis容器
  • minio统一配置安装较为简单,效率也更高
  • 域名没有则填写对外可访问的IP

参考示例,修改成自己的配置IP即可:

# jdbc示例:
jdbc:mysql://IP:PORT

# 后台自动拼装成
jdbc:mysql://IP:PORT/DB_NAME?useUnicode=true&characterEncoding=utf8&characterSetResults=utf8&useSSL=false&serverTimezone=GMT

# 安装方式

安装方式主要是针对于Docker安装/K8S安装两种自动化方式如下图:

# 安装模型

安装模型主要是在用户选择的自动化方式下,服务器自动选择相应的安装项进行下载,如下图:

配置说明:

  • 研发中台服务ACP(Alinesno Cloud Platform)在用户提供基础配置后自动选择安装项进行下载,这里主要包括mysql脚本/yaml文件几项
  • 平台对用户提供可视化的日志管理服务,用户可运行日志查看安装状态

# 安装完成

配置说明:

  • ACP安装完成后即可开启中台学习之旅,如下图:

正常则可访问平台界面,默认账号密码为:

账号:admin@xxxx.com
密码:123456

# 其它